Rocky与Ansys的多个产品实现了集成,包括Mechanical、Fluent、Motion、Minerva和optiSLang。
Rocky还可以与Ansys Workbench集成。通过Workbench,Rocky可以将其功能与其他Ansys产品(包括Mechanical、Fluent、DesignXplorer和SpaceClaim)相结合,这使您能够为参数化案例定义设计点,并以更复杂和创新的方式解决更多类型的解决方案。
当Rocky项目通过Workbench连接到Ansys Mechanical时,Rocky Data面板中会启用External Coupling组件。此组件使您能够定义程序之间共享的数据类型,例如几何结构载荷。
本节涵盖以下主题:
Ansys Workbench是一款可用于在各种程序之间更轻松地连接、共享、自动化和整理数据的产品。与Rocky一起使用时,Workbench可以帮助您完成许多节省时间的任务,如下文各节所述。
提示:要了解哪些版本的Ansys(包括Workbench、SpaceClaim、Mechanical、Fluid和其他产品)与此版本的Rocky兼容,请参阅系统要求。
本节涵盖以下主题:
使用Ansys SpaceClaim最大限度地优化几何结构组件设计
使用Ansys DesignXplorer进行参数化仿真和组件设置
使用Ansys Mechanical对作用在几何结构组件上的颗粒力进行FEA分析
使用Ansys Fluent研究CFD流体和热属性如何影响颗粒流
Workbench中Ansys Fluent的未解析双向耦合
Workbench中Ansys Fluent的半解析双向耦合
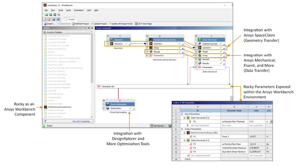
打开Workbench并创建新项目后,您可以从Toolbox面板中展开Analysis Systems项,然后将Particle Dynamics (Rocky)拖放到Project Schematic(图8)。注意:为简单起见,此项将被称为“Rocky”块。
这将在您的Workbench项目和Rocky程序之间创建链接。从这里,您可以在Workbench中启动一个新的Rocky项目(编辑),或者将已经设置好的Rocky项目导入Workbench(导入设置)。
Workbench项目与Rocky项目之间的链接意味着数据将在两个程序之间自动传输。此外,它还显示了Rocky的输入和输出参数,因此您可以探索Workbench的功能,例如评估多个设计点、自动创建Rocky案例,然后在周末运行它们。(另请参阅关于定义和使用输入变量和关于定义输出变量。)
新的Rocky分析系统块(A)由图9中描述的组件组成。
通过与Rocky分析系统块进行交互,并将Workbench分析系统中的其他项(如瞬态结构块或静态结构块)链接到列出的Rocky项,您可以让Workbench在Rocky中执行许多不同的任务。这包括与Ansys Mechanical的单向耦合方法、与Ansys Fluent的单向耦合方法、独立参数研究等。
注意: 在此版本的Rocky中,与Ansys Workbench耦合的项目现在默认使用Ansys Discovery进行几何结构导入和转换。因此,如果未安装Ansys Discovery,则在尝试将Rocky Workbench耦合项目中的几何结构转换为.STL时,您将收到错误消息。
如果您在Workbench中链接到Rocky,则Rocky Data面板中将会出现External Coupling条目(图10)。
对于通过Workbench打开的未与Ansys Mechanical耦合的Rocky项目,此组件仍将出现在Data面板中,但可以忽略。
要了解有关Workbench与Rocky集成的更多信息,并查看Workbench的实际应用,请参阅以下资源:
另请参阅:
使用Ansys SpaceClaim最大限度地优化几何结构组件设计
这是通过Workbench将您的Rocky项目与Ansys SpaceClaim 3D几何结构文件连接起来实现的,从而使您能够在SpaceClaim中更改设备组件(图1),并使这些几何结构更改在Rocky项目中自动更新。
注意: 在此版本的Rocky中,与Ansys Workbench耦合的项目现在默认使用Ansys Discovery进行几何结构导入和转换。因此,如果未安装Ansys Discovery,则在尝试将Rocky Workbench耦合项目中的几何结构转换为.STL时,您将收到错误消息。
提示:要查看在SpaceClaim中修改几何结构的分步示例(以便在与Workbench连接的Rocky项目中使用),请参阅以下教程:
使用Ansys DesignXplorer进行参数化仿真和组件设置
这是通过Workbench将您的Rocky项目与Ansys DesignXplorer连接起来实现的,从而使您能够设定设计目标并获得对拟议更改的即时反馈。DesignXplorer包括相关性、实验设计、响应面创建和分析、优化和六西格玛分析。此外,与SpaceClaim等其他Ansys产品的集成,可确保对几何结构所做的任何更改都会在Rocky项目中自动更新。
图2显示了这样一个项目的示例,其中使用了不同的几何结构输入以及Rocky输入,来评估这些更改对Rocky输出参数的影响。(另请参阅关于定义和使用输入变量和关于定义输出变量。)
在测试几何结构角度、尺寸或位置的微小变化如何影响材料流动时,通过Workbench使用DesignXplorer尤为有用。
使用Ansys Mechanical对作用在几何结构组件上的颗粒力进行FEA分析
通过使用Workbench将您的Rocky项目与Ansys Mechanical连接起来,您可以让Mechanical预测几何结构组件在受到Rocky中计算出的颗粒载荷作用时的应力和应变响应。
Workbench首先会让Rocky计算几何结构组件上的颗粒力和压力。接下来,它通过Workbench自动将数据从Rocky导出到Mechanical,然后Mechanical使用这些力和压力对组件进行静态(在单个时间-图3)或瞬态(在一定时间范围内-图4)结构分析。
这种方法可用于分析颗粒对振动筛的应力效应,或用于可视化斗式挖掘机因颗粒载荷而产生的机械变形等情况。
提示:要了解关于使用Mechanical在与Workbench连接的Rocky项目中进行静态和瞬态FEA分析的更多信息,请参阅以下资源:
使用Ansys Fluent研究CFD流体和热属性如何影响颗粒流
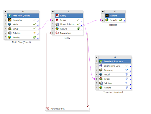
通过使用Workbench将您的Rocky项目与Ansys Fluent单向耦合,Rocky可以计算CFD流体流动和传热如何影响DEM颗粒流和相关热属性(图5)。
这种方法可用于研究气流如何影响流经管道的各种材料等情况。
提示:要查看使用Ansys Fluent进行单向耦合仿真的分步示例,请参阅以下教程:教程13-DEM-CFD与Ansys Fluent(Workbench)的单向耦合。
从Rocky 23R1版本开始,可以通过Ansys Workbench使用单向和双向CFD-DEM耦合分析。此功能带来了诸多优势,例如:
多物理场分析集成:通过单一界面,可以集成多个分析,从而在工作流程项目中轻松查看谁在向谁发送数据。
自动数据管理:无需手动将结果从一个应用传输到另一个应用,节省时间。
运行多个设计:探索不同的场景。
优化探索:参数化建模功能与优化技术相结合,使您能够有效地研究输入参数对选定输出参数的影响。
工作流程:所有必要的文件都存档在一起,便于与其他用户共享项目。
要在Workbench中将Rocky和Fluent进行耦合,请按照以下步骤操作:
单向耦合可以使用稳态或瞬态流场。对于单向耦合,选择Fluent解决方案属性,并将Initialization Method更改为Solver Controlled;
对于单向瞬态耦合,必须在Fluent中的Rocky Export 条目中启用导出瞬态数据的选项。
要在单向耦合仿真中使用流场,请将Fluent Solution链接到Rocky Setup。
要在项目之间共享几何结构,请将Fluid项目的Geometry链接到Rocky项目的Geometry。这样,几何结构将自动导入Rocky。
CFD解决方案准备就绪后,打开Rocky时,数据树中的CFD Coupling条目已选择1-Way Fluent模式。
打开1-Way Fluent Data Editor,像往常一样编辑耦合设置。
运行仿真后,可以在Rocky Fluid中同时对未解析单向耦合的CFD和DEM结果进行后处理。压力和速度等量可以进行分析,并与颗粒一起显示在3D视图中。
Workbench中Ansys Fluent的未解析双向耦合
将Fluent分析拖动到项目示意图中,然后设置Fluent项目。
重要提示:只有设置了Fluent项目,才能设置双向耦合项目。Rocky会查找.cas文件,以导入双向耦合所需的文件。
将Rocky分析拖动到项目示意图中。不要将其放在Fluent设置之上。
重要提示:不要将其放在Fluent设置之上。在将两个系统都放置在项目示意图中后,必须手动创建链接。
将Fluent Setup拖动到Rocky Setup上。
选择Unresolved作为双向耦合模式。
如果Fluent设置启用了能量模型,请在Rocky中Physics Data Editor的Momentum选项卡中启用Thermal。
打开Rocky时,数据树中的CFD Coupling条目已选择2-Way Fluent模式。
打开2-Way Fluent数据面板,像往常一样编辑耦合设置。
设置Fluent执行设置-选择串行或并行运行,以及用于求解CFD方程的CPU进程数。
重要提示:在双向耦合中,Fluent运行由Rocky控制,因此使用在Rocky设置中定义的执行设置。
要为CFD解决方案指定初始流体场,应在Rocky设置中导入.dat文件。
重要提示:当前版本不允许从Workbench中的另一个Fluent运行导入初始流场。必须使用Rocky中的Fluent选项卡导入fluent数据文件。
要在项目之间共享几何结构,请将Fluid项目的Geometry链接到Rocky项目的Setup。这样,几何结构将自动导入Rocky。
通过打开Rocky项目的Setup条目,可以在Rocky中同时对未解析双向耦合的CFD和DEM结果进行后处理。压力和速度等流体量可以进行分析,并与颗粒一起显示在3D视图中。
附加流体数据的后处理可以在Fluent内完成。为此,应将一个新的Results组件链接到耦合的Rocky项目的Fluent Solution。
应使用Rocky项目中的Fluent Solution条目将流体数据发送到其他软件,如后处理软件或结构分析软件。
要更新对上游步骤所做的更改,例如Fluent边界条件或CFD网格的更改,请从Rocky Setup条目中选择Refresh。
重要提示:Fluent设置中的任何更改都应该在与Rocky仿真链接的Fluent项目中进行,而不是在Rocky UI中的2-way Fluent Data Editor中进行。原因是,流体流动项目中的CFD设置将被复制并用作耦合仿真的基础设置。在更新Workbench项目时,使用Rocky所做的任何更改都将被覆盖。
DEM仿真的输入和输出参数与任何其他Ansys求解器一样显示在Workbench中,可用于自动评估多个设计点。
Workbench中Ansys Fluent的半解析双向耦合
拖动Fluent分析并设置Fluent项目。
将Rocky分析拖动到项目示意图中。不要将其放在Fluent设置之上。
如果DEM仿真没有壁面,则可以移除几何结构组件。
在Rocky项目中选择Setup,然后单击Edit。选择Semi-Resolved作为双向耦合模式。
打开Rocky时,数据树中的CFD Coupling条目已选择2-Way Fluent Semi-Resolved模式。
在2-Way Fluent Semi-Resolved Data Editor中,可以像往常一样编辑耦合设置。
要在项目之间共享几何结构,请在Fluid项目和Rocky Setup项目之间链接几何结构。这样,几何结构将自动导入Rocky。
对于半解析耦合,无法在Rocky中对流体数据进行后处理。要对流体数据进行后处理,请添加一个新的Results组件系统,并将其链接到Rocky项目的Fluent Solution。
Rocky与Ansys Mechanical的集成使Mechanical能够根据Rocky计算的颗粒力进行瞬态或静态结构分析。这两个工具可以在Ansys Workbench中作为连接组件运行,也可以在Rocky中单独完成DEM部分,然后将结果导入Workbench进行结构分析部分。
本节涵盖以下主题:
所需Ansys产品:Ansys Rocky和Ansys Workbench
对于专门与Ansys Mechanical耦合的项目,在Data Editors面板中打开Wall Loads,可以选择要将哪些Rocky数据项传输到与Workbench连接的Mechanical程序。
例如,您可以选择要在Mechanical中分析哪些壁面,即要传输哪些载荷,以及要在力和压力之间选择哪种载荷类型。
请参见下图:
然后,您可以通过设置时间范围来选择将要导出的分析结果域。
重要: 在与Mechanical进行单向耦合(单向HTC和单向静态和瞬态结构)时,必须手动完成Rocky几何结构和结果与Mechanical几何结构和设置之间的连接,而不是将Mechanical系统拖放到Rocky系统之上。否则,耦合可能无法正常进行。此过程是必要的,因为现在对于Rocky和Mechanical之间的单向静态和瞬态结构(仅限力)以及单向HTC耦合,Rocky中的数据会自动发送到Mechanical,无需再在Mechanical中手动复制和粘贴.csv结果。对于单向静态和瞬态结构中的压力,仍然需要复制和粘贴。
[操作视频]Ansys Rocky:与Mechanical的双向热耦合: https://www.youtube.com/watch?v=DKuTeF6eDG4&list=PL0lZXwHtV6Omiv62KRuPbnZ4oBK8BmDit&index=10
所需Ansys产品:Ansys Rocky、Ansys Mechanical、Ansys Workbench、System Coupling和Ensight。
通过这种耦合,可以使用System Coupling从Rocky发送热量,并从Mechanical接收温度。
为此,用户能够在Rocky内创建一个耦合壁面,System Coupling会将此壁面识别为将要发生耦合的区域。
限制:
耦合壁面不能具有:
运动坐标系
平移
旋转
质量选项卡
磨损选项卡
复制选项卡
1-在Ansys Rocky中设置
按您的需求设置仿真,然后您必须在Rocky中指定要耦合的仿真几何结构。
为此,请右键单击所需的几何结构,然后单击Convert to,再单击System Coupling Wall。
单击File,然后单击Write System Coupling file。此步骤将创建一个包含有关Rocky文件位置信息的文件,供System Coupling使用。
2-在Ansys Mechanical中设置
在Ansys Mechanical中打开项目,使用Transient Thermal选项设置Initial Temperature和System Coupling Region。
设置系统耦合区域,如下图所示:
通过右键单击Transient Thermal,然后单击Write System Coupling Files,导出系统耦合文件。
3-在Ansys Workbench中设置(瞬态热)
在Ansys Workbench中打开项目,使用Transient Thermal选项设置双向热耦合。
了解关于Rocky和Ansys Workbench集成的更多信息
4-设置System Coupling
打开System Coupling并选择一个文件夹。
提示: 在进行此耦合时,建议为您的项目创建三个文件夹,一个用于Rocky,另一个用于Workbench,还有一个用于System Coupling。
注意: 添加文件夹时,消息标签中会出现一些警告,但这些警告将在您进行设置时得到解决。
在Data面板中,右键单击Setup,然后单击Add Participant。
在Add Participant窗口中,选择Input File,并添加您从Rocky保存的系统耦合文件(.SCP)。
重复步骤1,在Add Participant窗口中,选择Input File,并添加从Mechanical保存的系统耦合文件(.SCP)。
您的数据面板必须同时包含Rocky和Mechanical文件:
在数据面板中,右键单击Setup,然后单击Add Coupling Interface。
右键单击Coupling Interface,然后单击Add Data Transfer。
将Data Transfer设置为Rocky,如下图所示:
重复步骤6,将Data Transfer设置为Mechanical,如下图所示:
在下面的示例中,Rocky Data Transfer命名为Temperature,而Mechanical Data Transfer命名为Heat Flow:
在Solution Control中,定义End Time和Time Step Size。
重要: 在Rocky和Mechanical中添加的End Time和Time Step Size相同,也必须在System Coupling中添加。
在Output Control中,单击Results,然后单击Type并选择Every Step选项,如下图所示:
单击Start Solve。
5-EnSight后处理
求解仿真后,使用EnSight进行后处理。单击EnSight:
几何结构将出现在EnSight中,如下图所示,一个在另一个之上,如果您愿意,可以将它们分开:
要查看结果,您必须将所需的参数拖动到要查看结果的几何结构上:
另请参阅:
[操作视频]Ansys Rocky:与Mechanical的双向结构耦合: https://www.youtube.com/watch?v=e89dBSdWarM&list=PL0lZXwHtV6Omiv62KRuPbnZ4oBK8BmDit&index=12
所需Ansys产品:Ansys Rocky、Ansys Mechanical、Ansys Workbench、System Coupling和Ensight。
通过这种耦合,可以使用System Coupling从Rocky发送力并从Mechanical接收边界位移。与Rocky和Mechanical之间的双向热耦合(使用瞬态热耦合)类似,双向结构耦合使用Workbench中的瞬态结构系统。主要设置过程与热耦合的设置过程相同,只有一些简单的差异,具体如下。
1-在Ansys Rocky中设置
对于Rocky部分,第一个区别是现在System Coupling Wall有2个耦合类型选项。对于双向结构耦合,只需选择Structural。对于双向热耦合,只需选择Thermal。
Rocky设置的其余部分以及Write System Coupling file步骤与双向热耦合相同。
2-在Ansys Mechanical中设置
Mechanical部分的不同之处在于,现在需要Workbench的Transient Structural系统,如图所示
Model数据树设置过程遵循相同的默认结构过程,只是系统耦合区域与热耦合部分的设置过程相同。
这里的一个要点是,在大多数情况下,分析系统内的时间步长需要设置为一个较小的数值,因为DEM-SPH碰撞将在很短的时间内发生,而且由于Mechanical是一个隐式求解器,因此这里的时间步长需要更小。如果时间步长过大,Mechanical将无法收敛,System Coupling UI中将显示High Element Distortion消息。
4-设置System Coupling
对于System Coupling部分,所有初始步骤仍然相同。唯一的区别是Add Data Transfer,现在将使用Add FSI Data Transfer,该选项主要是连接来自Rocky的力数据,并将其发送到Mechanical。
提示: 在进行此耦合时,建议为您的项目创建三个文件夹,一个用于Rocky,另一个用于Workbench,还有一个用于System Coupling。
在System Coupling求解过程中,您会注意到,现在的数据传输将是力(从Rocky到Mechanical)和增量位移(从Mechanical到Rocky)。
在最后的后处理部分,仍有两个选项:直接从System Coupling UI使用Ensight,或打开Rocky并分析DEM-SPH轨迹和位移结果。在Ensight中,可以使用新的变量,如力、增量位移和网格导入后的位移,而对于Rocky部分,将显示位移属性。
另请参阅:
在单向耦合场景中,Rocky与Ansys Fluent的集成使Rocky能够接受来自Fluent的流体流动和/或热属性数据,然后使用这些数据来预测产生的颗粒流和/或相关的热属性。在双向耦合场景中,Fluent和Rocky持续交换流体流动、颗粒力和热属性数据,以发现每种相互作用如何影响其他相互作用。
这两个工具可以作为独立产品运行(用于单向或双向耦合),也可以作为Ansys Workbench中的连接组件运行(用于双向耦合)。但是为了使用Fluent,必须安装Ansys耦合组件。(另请参阅安装Ansys耦合组件。)
本节涵盖以下主题:
Rocky 23R1允许计算颗粒和壁面之间的传热。对于双向未解析仿真,碰撞过程中的热交换会传递到CFD求解器,并用于更新表面温度。这样,在Rocky中每个边界三角形的温度不是预定义的,而是在每个时间步长从CFD求解器中导入的。
对于单向和双向耦合仿真,颗粒温度都是由Rocky计算的,同时考虑与壁面和其他颗粒碰撞时的传导传热,以及与流体相的对流热交换。
对于双向耦合仿真,边界温度变化由CFD求解器计算,同时考虑传递至/来自流体相的热量以及在颗粒-壁面碰撞过程中与颗粒交换的热量。
对于单向耦合仿真,壁面温度会根据导出到Rocky的CFD解而变化(并且可以在空间和时间上变化),但颗粒-壁面碰撞过程中交换的热量不会传递到CFD求解器。
通过从CFD耦合边界选项卡中自动填充的兼容壁面列表中选择所需的壁面,耦合边界将从Fluent设置中自动导入。
以下是设置热耦合仿真的要求。
Rocky设置必须启用Thermal model。
Fluent设置必须打开Energy Equation。
对于双向耦合仿真,无论选择哪种热条件选项,壁面都必须在Fluent设置中启用Shell Conduction。
提供壁面厚度(thin wall模型)但不启用shell conduction模型,并不能使壁面与耦合兼容。
只有参与流体域中的壁面才能与DEM解决方案进行热耦合。
热耦合边界不支持网格运动。
不支持动态网格(变形网格和重新划分网格)。
不支持多面体网格。
要设置Thermal Coupled Simulation,请按照以下步骤操作:
导入Fluent案例文件,并根据任何双向耦合仿真的要求,设置Interactions、Coupling、Zones and Interfaces、Fluent和Variables选项卡中列出的所需模型。
单击数据面板中的2-Way Fluent条目,然后导航到数据编辑器中的Boundaries选项卡。单击Load Fluent Boundaries将打开一个窗口,列出所有兼容的边界。
提示:查看要求条目,了解兼容性标准。
选择要用于热耦合的壁面。
对于每个选定的壁面,数据面板中的Geometries下将出现一个新条目。这些壁面具有特定的图标,因为它们进行了热耦合。
从Load Fluent Boundaries列表中取消选择壁面将从Geometry列表中移除耦合壁面,以及链接到耦合壁面的任何用户进程。
与标准壁面相比,耦合壁面的选项较少,因为某些模型不受支持,如磨损和复制。
选择要分配给耦合壁面的Material。
重要提示:分配材料的机械属性将用于计算颗粒与壁面之间碰撞的接触力,但传导传热计算所需的热属性将从Fluent中提取。
正常运行耦合仿真。
耦合壁面有两个额外的瞬态属性——Temperature和Thermal Conductivity。这些瞬态属性可以在3D视图中显示,也可用于生成定量分析,如时间图、直方图或输出参数。
要设置单向热耦合仿真,只需完成一个额外的步骤。在Rocky Export插件中,选择Configure one-way export,然后选择Select Wall Thermal Zones。
Thermal Wall Selector窗口将列出所有与Rocky和Fluent之间单向热耦合兼容的壁面。
选择要作为耦合壁面的壁面。
正常运行仿真,并使用Rocky Export插件将结果导出到Rocky。
在Rocky中,启用Thermal并选择Fluent (Fluid -> Particle)作为耦合模式。
选择从Fluent导出的F2R文件。根据任何单向耦合仿真的要求,设置Interactions和Coupling选项卡中列出的所需模型。
单击数据面板中的1-way Fluent条目,然后导航到数据编辑器中的Boundaries选项卡。
单击Load Fluent Boundaries将打开另一个窗口,列出所有兼容的边界。提示:查看要求条目,了解兼容性标准。
选择要用于热耦合的壁面。
对于每个选定的壁面,数据面板中的Geometries下将出现一个新条目。这些壁面具有特定的图标,因为它们进行了热耦合。
从Load Fluent Boundaries列表中取消选择壁面将从Geometry列表中移除耦合壁面,以及链接到耦合壁面的任何用户进程。
与标准壁面相比,耦合壁面的选项较少,因为某些模型不受支持,如磨损和复制。
选择要分配给耦合壁面的Material。
重要提示:分配材料的机械属性将用于计算颗粒与壁面之间碰撞的接触力,但传导传热计算所需的热属性将从Fluent中提取。
正常运行耦合仿真。
为耦合壁面创建额外属性。这些属性可用于定量分析,如时间图和直方图,用于创建输出参数或在3D视图中为壁面三角形着色。
以下主题介绍了Rocky和Ansys Fluent协同工作的方式:
另请参阅:
在Rocky 2025 R1版本中,与Ansys Motion的耦合被纳入一个嵌入式模块中。这样,从Ansys Motion Coupling安装程序中移除了用于FMU Coupling的Rocky模块。创建了一个名为Multibody Dynamics FMU Coupling的内置Rocky模块。
Ansys Motion Coupling安装程序将仅安装Ansys Motion的FMU Export扩展程序。要使用任何FMU文件运行耦合仿真,用户必须启用Multibody Dynamics FMU Coupling Rocky Rocky模块。另一个细节是,用户无需再在同一台机器上为每个用户安装模块。
有关Ansys Motion Coupling的更多详细信息,请参阅《安装指南》。
另请参阅:
改进Ansys optiSLang和Ansys Rocky之间的集成可以加速您的迭代设计流程。通过将您的Ansys Rocky案例与optiSLang的鲁棒性设计优化(RDO)方法相结合,需要多次重复运行的流程(如材料校准流程)会变得更快、更高效。当与Ansys Workbench强大的参数化建模功能相结合时,您可以进一步提高这些效率。
使用optiSLang插件,Rocky项目的输入参数选择和变化将基于灵敏度分析和元建模技术自动进行。这些自动方法减少了需要运行的迭代案例数量,并提高了您为校准项目调整交互参数的信心。
重要: 在开始之前,请确保您要与optiSLang集成的Rocky项目已在Rocky中完成处理并有了仿真结果。如果您只有一个Rocky许可证,请确保您的Rocky程序已关闭,因为optiSLang需要在集成过程中打开它。
可以将Ansys optiSLang与Ansys Rocky集成,如下所示:
打开Ansys optiSLang程序。
在Ansys optiSLang主屏幕的New Project下,单击Guided(如图所示)打开Solver Wizard。
在Solver Wizard中搜索Rocky,然后在Interfaces下选择ROCKY选项(如图所示)。
在Select project file对话框中,导航到要使用的已处理Rocky项目文件,然后选择该文件,然后单击Open(如图所示)。
. 在Choose Rocky script to export results对话框中,选择您希望optiSLang用于导出输出变量的脚本(.py)文件,然后单击Open(如图所示)。
注意: 默认情况下,optiSLang会在您之前选择的Rocky项目所在的同一文件夹中为此目的创建.py文件。在optiSLang加载输入/输出变量后,Rocky就会启动,您将收到一条确认消息。
提示: 有关使用optiSLang的更多信息,请参阅Ansys/Dynardo optiSLang用户文档。
另请参阅:
有关Rocky与Ansys Minerva集成的更多信息,请参阅《安装指南》中的信息。https://innovationspace.ansys.com/ais-rocky/.
另请参阅:
































































































