第 12 章 教程-静态结构

在(第一部分)中,您将创建一个Workbench项目,并通过Workbench设置和运行Rocky DEM仿真。

在(第二部分)中,您将把完成的DEM仿真与Static Structural - Mechanical相结合,以计算项目的FEA部分。您还将使用Workbench的Design Exploration功能运行其他仿真,以优化关键项目参数。

12.1. 第一部分:项目设置与处理

12.1.1. 目标

本教程的主要目的是使用Ansys Workbench在Rocky中设置和运行DEM案例,稍后将其与Ansys Static Structural - Mechanical进行单向耦合。

  • 第二部分将介绍DEM结果与Static Structural - Mechanical的单向耦合,以获得FEA结果。

本教程中考虑的场景是一个结构不完整的料斗,需要进行设计修改,以更好地支持其预期载荷。

您将了解如何:

  • 创建Workbench项目并导入几何结构

  • 将Workbench项目连接到Rocky和Ansys Static Structural - Mechanical

  • 通过Workbench打开Rocky

  • 确保Rocky已准备好进行FEA分析

  • 细化几何结构网格以进行优化分析

  • 定义要与Mechanical共享的载荷数据

您将使用这些功能:

  • Ansys Workbench

  • (Rocky)边界碰撞统计模块

  • (Rocky)外部耦合实体

12.1.2. 前提条件

要完成本教程,您需要有一台Windows计算机,同时具备以下条件:

  • (1) Ansys Mechanical2025 R1的有效许可证,与Transient Structural兼容。

  • (2) Rocky 2025 R1或更高版本的许可证。


重要:  本高级教程假设您已经熟悉以下程序和资源:

  • Rocky 2025 R1程序。

    • 如果不熟悉,建议您在开始本教程之前至少完成教程01- 05

  • Ansys Workbench平台。

    • 如果不熟悉,在开始本教程之前,请参阅Ansys Workbench用户文档,了解Workbench用法的基本介绍。


12.1.3. 几何结构

 

本教程中的几何结构包括:

  • (1) 带支架的料斗

在教程目录中,可以找到此几何结构的.scdoc文件。


注意:  由于Rocky只需要料斗与颗粒相互作用,因此该几何结构在保存时隐藏了支架组件。


12.1.4. 几何结构准备

 

要开始设置项目,请执行以下操作:

  1. 此处下载dem_tut12_files.zip文件。

  2. dem_tut12_files.zip解压缩到您的工作目录。

  3. 打开Ansys Workbench2025 R1

  4. FileSave As... 菜单项中保存空的Workbench项目。

  5. Toolbox面板的Component Systems项下,将Geometry拖放到Project Schematic

     

  6. 右键单击Geometry,指向Import Geometry,然后单击Browse...

     

  7. 在出现的对话框中,找到下载的dem_tut12_files中的geometry文件夹,选择输入文件Geometry.dsco,然后单击Open


    提示:  如果.scdoc文件正确导入,则Geometry将显示绿色复选标记。


12.1.5. Workbench设置

  1. Toolbox面板的Analysis Systems项下,将Rocky拖放到Geometry模块的Geometry组件上。


    注意:  将Rocky模块拖放到Geometry组件上将自动生成Geometry和Rocky之间的连接。


     

     

  2. ToolboxAnalysis Systems下,将Static Structural 组件拖放到Rocky模块的Results组件上。

     

    • 这在Rocky模块上的Results组件和Static Structural 模块上的Model组件之间创建了额外的连接,而这个连接在本教程中并不需要。

    • 我们必须删除这个额外的连接,否则Workbench将阻止我们稍后打开Mechanical(因为它将查找不存在的模型信息)。

  3. 右键单击连接ResultsModel的紫色线,然后单击Delete

     

  4. 保存Workbench项目。


提示:  如果您只有一个单实例Rocky许可证(大多数用户都是这种情况),请确保此时关闭Rocky程序。


在下一步中,Workbench将为您打开Rocky,如果Rocky已经打开,您将收到错误信息。

  1. Rocky模块中,右键单击Setup,然后单击Edit

     


注意:  当Rocky正在处理时,不要修改/保存/关闭已连接的Workbench会话。


Rocky界面会自动打开,并且链接的几何结构已经设置完成。

 

12.1.6. 项目设置

要开始设置Rocky项目,请执行以下操作:

  1. Physics实体的Momentum选项卡上,启用Type C: Linear Spring Rolling Limit

在本教程中,将使用几何结构上的颗粒力信息。

通过Boundary Collision Statistics模块,启用Forces for FEM Analysis复选框,可实现该数据的收集。

因为Rocky项目通过Workbench连接到Ansys Mechanical,所以该收集功能会自动启用。然而,要验证这一点,请执行以下操作:

  1. Data面板的Modules下,选择Boundary Collision Statistics

     

  2. Data Editors面板中,确认Forces for FEM Analysis复选框已启用。

     

12.1.7. 几何结构网格

Geometries步骤,您会注意到几何结构是从Workbench的Geometry框中自动导入的。

  1. Data面板的Geometries下,选择已导入的surface项。

  2. 打开3D View窗口,可视化网格划分。(从Data Editors面板中,选择Colorings选项卡,然后启用Edges复选框)。

 

由于将对该几何结构部件进行Ansys Mechanical的耦合仿真,因此必须细化网格,以便传递到Mechanical的压力场具有足够的分辨率,用于所需的结构分析。

每个三角形节点都将提供一个压力矢量,该矢量随后将在Mechanical中作为载荷应用。

12.1.8. 可视化几何结构

按以下步骤细化网格,然后继续设置Rocky项目:

  1. Wall选项卡的Transform子选项卡上,将Triangle Size更改为0.1 [m](结果如图所示)。

     

  2. 使用下表中的信息继续设置您的Rocky项目。


    提示:  如果您在这些表格中遇到不熟悉的设置或步骤,请参阅Rocky用户手册和/或其他教程(通过入门教程和高级教程),以找到您需要的详细说明。


    步骤数据实体编辑器位置参数或操作设置
    AGeometries创建Rectangular Surface
    BGeometries

    ﹂Rectangular Surface <01>

    Rectangular SurfaceCenter Coordinates3.25, 3, 0 [m]
    Length2.5 [m]
    Width1.5 [m]
    CParticles创建颗粒
    DParticles

    ﹂Particle <01>

    Particle | Size(1) Size | Cumulative (%)0.2 [m] @ 100%
    Particle | MovementRolling Resistance0.3 [ - ]
    EInlets and Outlets创建Particle Inlet
    FInputs

    ﹂Particle Inlet <01>

    Particle InletEntry PointRectangular Surface <01>
    Particle Inlet | Particles添加行(x1)
    (1) Particle | Mass Flow RateParticle <01> @ 10000 [t/h]
    … | TimeStop3 [s]

12.1.9. 外部耦合

 

在本教程中,料斗几何结构上的静态载荷将导出到Ansys Static Structural - Mechanical。

因为载荷是静态的,我们只需导出最后一个输出。

  1. Data面板的External Coupling下,选择Wall Loads

  2. Data Editors面板的Select Walls下,选中surface复选框,然后确保其余选项与下图匹配。

     

12.1.10. 完成项目设置

  1. 使用下表中的信息继续设置您的Rocky项目。

    步骤数据实体编辑器位置参数或操作设置
    ASolverSolver | TimeSimulation Duration5 [s]
    Solver | GeneralSimulation TargetCPU ⯆

打开3D View窗口后,您的Data面板和工作区应与下图相似。

 

  1. Solver实体中,单击Start

Simulation Summary屏幕出现(如图所示),然后开始处理。

 

 


提示:  您可以使用Auto Refresh复选框在3D View窗口中查看处理过程中的结果。


12.1.11. 后处理-输出

稍后在本教程的第二部分中,我们将使用料斗几何结构Y方向上的来帮助确定参数化过程中所做的修改是否会改进设计。

我们将通过在Expressions/Variables面板的Output选项卡上启用此参数,将其提供给Workbench。

  1. Data面板的Geometries下,选择surface几何结构,然后从Data Editors面板中,选择Curves选项卡。

  2. Tools菜单中,打开Expressions/Variables面板,然后选择Output选项卡。

  3. Data Editors面板中,选择Force : Y曲线,然后将其拖放到Output选项卡上。

     

  4. 选择新添加的输出,然后单击编辑按钮。

     

  5. Edit Properties对话框中,定义Domain Range的值,然后单击OK

     

现在,您的输出应该已配置完成并可以使用了(如图所示)。

 


注意:  您的结果可能与本教程中显示的结果略有不同。


12.1.12. 完成项目

要完成本教程的这一部分,请执行以下操作:

  1. 保存您的Rocky项目。

  2. 关闭Rocky。

  3. 切换回您的Workbench项目。


注意:  由于Rocky与Workbench相连接,因此在处理完成后,无需在Rocky中进行任何其他操作。无需导出任何文件。所有必要的数据传输都将在Workbench中进行。


12.1.13. 结论

这样就完成了本教程的第一部分

通过Ansys Workbench,我们导入了一个料斗几何结构,设置了Rocky与Ansys Static Structural - Mechanical之间的连接,并在Rocky中设置和处理了一个仿真,该仿真稍后将与Ansys Static Structural - Mechanical进行单向耦合。

在本教程中,您可以:

  • 验证Rocky是否准备好与Ansys进行耦合。

  • 创建一个新的Ansys Workbench项目,并将几何结构导入Workbench。

  • 通过Workbench设置并运行仿真的Rocky部分。

  • 确保为稍后的FEM分析收集力数据。

  • 将多个DEM参数提供给Workbench,以便稍后进行分析。

  • 定义稍后要与Mechanical共享的几何结构载荷数据。

下一步是什么?如果您成功完成了这个部分,那么您就可以进入第二部分,并根据这些DEM结果设置和运行FEA仿真。

12.2. 第二部分:Mechanical耦合(Workbench)

12.2.1. 目标

本教程的主要目的是使用Ansys Workbench通过Rocky和Ansys Static Structural Mechanical运行单向耦合DEM-FEA仿真,然后使用Design Exploration优化这些结果。

  • 我们将使用我们在第一部分中创建的Rocky DEM结果。

  • 需要提醒的是,本教程中考虑的场景是一个结构不完整的料斗,需要进行设计修改,以更好地支持其预期载荷。

您将了解如何:

  • 使用Workbench将DEM结果从Rocky传输到Static Structural - Mechanical

  • 在Static Structural - Mechanical中设置并处理FEA仿真

  • 使用Design Exploration优化关键项目参数

您将使用这些程序:

  • Ansys Workbench,包括Design Exploration

  • Ansys Static Structural - Mechanical

12.2.2. 前提条件

要完成本教程,您需要在Windows计算机上同时具备以下条件:

  • (1) Ansys Mechanical2025 R1的有效许可证,与Transient Structural兼容。

  • (2) Rocky 2025 R1或更高版本的许可证。


重要:  本高级教程假设您已经熟悉以下程序和资源:

  • Ansys Workbench平台,包括Design Exploration功能。

    • 如果不熟悉,在开始本教程之前,请参阅Ansys Workbench用户文档,了解Workbench和Design Exploration用法的基本介绍。

  • Ansys Static Structural - Mechanical程序。

    • 如果不熟悉,在开始本教程之前,请参阅Ansys Mechanical用户文档,了解Mechanical用法的基本介绍。


12.2.3. Workbench设置

  1. 如果您完成了本教程的第一部分,请确保您创建的Ansys Workbench项目已打开。(第二部分将从第一部分结束的地方继续。)

  2. 如果您没有完成第一部分,请执行以下所有操作:

    1. 此处下载dem_tut12_files.zip文件。

    2. dem_tut12_files.zip解压缩到您的工作目录。

    3. 打开Ansys Workbench。


      重要:  要使用所提供的Workbench项目文件,您必须拥有Ansys2025 R1或更高版本以及Rocky 2025 R1或更高版本。如果您有这两个程序中任何一个的早期版本,请升级到Rocky的最新版本和Rocky支持的Ansys最新版,或从头开始完成第一部分


    4. 从Workbench程序中,单击Open Project按钮,找到dem_tut12_files文件夹,然后从tutorial_12_A_processing-rocky文件夹中打开tutorial_12_A_processing-rocky.wbpj 文件。

在Workbench中打开项目后,您现在可以开始第二部分了。

12.2.4. Workbench–静态结构分析

在我们设置Mechanical项目之前,我们需要更新结果:

  1. 在您的Workbench项目中,在Rocky模块上,右键单击Results,然后单击Update(如图所示)。重复此操作,然后单击Refresh

     

    这将把DEM结果传输到Workbench,从而将数据提供给Mechanical。

    然后,使用DEM结果初始化静态结构分析:

  2. Static Structural 模块中,右键单击Model,然后单击Edit(如图所示)。

     

Ansys Mechanical将会打开,并且已包含链接的几何结构(如下一屏幕所示)。

12.2.5. Mechanical–定义结构分析

现在,让我们设置Mechanical项目。

  1. Outline面板的Model下,选择Geometry

  2. Details of "Geometry”面板的Update Options下,定义Assign Default Material选项。

     

  3. Outline面板的Model | Geometry下,选择surface\surface

  4. Details of "surface\surface” 面板的Definition下,将Thickness定义为0.01 m,然后单击Thickness标签旁边的方框以创建参数。

  5. Properties下,单击Mass标签旁边的方框以创建另一个参数。

     


    注意:  我们在这里创建的参数稍后将成为可以在Workbench中用于设计优化的输出。


通过执行以下操作创建第一个Named Selections

  1. 在视图中,使用选择,多选支架的三个下表面(如红色所示)。

     

  2. 在视图中单击鼠标右键,然后选择Create Named Selection

  3. Selection Name定义为support

通过执行以下操作创建第二个Named Selections

  1. 在视图中,使用几何体选择,选择三个支架几何体(如红色所示)。

     

  2. 在视图中单击鼠标右键,然后选择Create Named Selection

  3. Selection Name定义为body-support

现在,让我们生成网格。

  1. Outline面板的Model下,右键单击Mesh,指向Insert,然后选择Sizing

  2. 选择新的Sizing条目,然后定义Scoping MethodNamed SelectionElement Size

     

  3. Outline面板中,右键单击Mesh,然后单击Generate Mesh

您可以通过在Outline面板中选择Mesh来查看生成的网格。

 

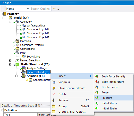
定义导入的压力:

  1. Outline面板的Model | Static Structural下,右键单击Imported Load (B4),指向Insert,然后单击Pressure

     

  2. 选择新添加的Imported Pressure条目。

  3. Details of "Imported Pressure” 部分的Scope下,定义Scoping Method,然后使用选择,选择料斗的所有7个面。

  4. Details of "Imported Pressure”中,选择Geometry字段,然后单击Apply

     

  5. Definition部分,定义Apply ToDefine By

  6. Data View窗口中,定义:下拉列表中的X Component (Pa)Y Component (Pa)Z Component (Pa)(如图所示)。

     

  7. Outline面板中,右键单击Imported Pressure,然后选择Import Load

  8. Outline面板中,选择Imported Pressure以显示导入载荷的矢量图。

     

接下来,定义固定支架:

  1. Outline面板中,右键单击Static Structural,指向Insert,然后单击Fixed Support

  2. 选择Fixed Support新条目。

  3. Details of "Fixed Support”部分,定义Scoping MethodNamed Selection

     

现在,让我们定义要分析的解决方案:

  1. Outline面板的Model | Static Structural下,右键单击Solution,指向Insert,指向Deformation,然后单击Total(如图所示)。

     

  2. 再次右键单击Solution,指向Insert,指向Stress,然后单击Equivalent (von-Mises)

     

  3. 选择新添加的Total Deformation条目。

  4. Details of "Total Deformation”面板的Results下,单击Maximum标签旁边的方框以创建参数。

     

  5. Equivalent Stress重复上述步骤。

     

12.2.6. Mechanical–后处理

我们还想添加一个合力,以验证Rocky和Mechanical之间的耦合。

  1. Outline面板中,右键单击Solution,指向Insert,指向Probe,然后单击Force Reaction

  2. Details of "Force Reaction”面板中,定义Location MethodBoundary Condition

     

现在我们可以求解耦合项目的FEA部分。

  1. Outline面板中,右键单击Solution,然后单击Solve

FEA仿真开始处理。

当仿真结束时,可以很容易地看到颗粒在表面上造成的影响:

  1. Solution下,选择Total Deformation,然后查看结果(如图所示)。

     

  2. Equivalent Stress重复上述步骤(如图所示)。

     

静态结构分析提供了颗粒载荷下的应力和变形响应,用于评估料斗的结构完整性。

Equivalent (von-Mises) Stress分析提供了结构可能因表面高应力水平而失效的位置信息。

Total Deformation分析有助于识别位移较大的区域以及接触几何结构可能存在的问题。

我们还可以对力进行评估。

  1. Solution下,选择Force Reaction,然后查看Y Axis的结果。

    提醒:您的结果可能与本教程中显示的结果略有不同。

 

 

与我们在第一部分的Rocky中收集的Force_Y值(如上图所示)相比,我们可以观察到这些值之间有良好的一致性,这表明载荷是正确插值的。


注意:  由于使用的插值方法不同,可能会观察到一些差异。


  1. 关闭Static Structural分析并返回Workbench。

12.2.7. Workbench–运行多个仿真

现在我们的初始仿真已经完成,让我们看看下一次迭代可以改变哪些参数。

  1. 在Ansys Workbench中,双击Parameter Set模块。

     

  2. Parameter Set选项卡中,选择Outline of All Parameters窗口。

     

这里列出了分析过程中创建的所有参数,无论它们是在哪个应用中创建的,也不管它们是输入参数还是输出参数。

可以直接更改这些输入输出参数,以在Workbench中创建不同的场景。

这为您提供了有关如何改进设计的宝贵信息。

例如,可以对以下因素的影响进行参数化和研究:

  • Discovery中的料斗设计量,例如料斗的整体形状、料斗支架的数量和位置等。

  • Rocky中的颗粒相关量,例如材料密度、吨位、颗粒几何结构、颗粒尺寸分布等。

  • Mechanical中的料斗结构量,例如料斗的材料属性、产生的应力和应变等。

可以在Workbench中使用Design Points手动更改参数(请参阅教程15了解此方法的操作示例),或使用Design Exploration自动更改参数。

在本教程中,我们将使用后一种方法来优化我们的料斗设计。

12.2.8. Workbench–设计探索

我们的优化目标是在不影响结构的情况下,尽可能安全地减小料斗的质量。

我们将通过设定一个目标,然后对我们在Mechanical中显示的输入和输出参数定义约束来实现这一点。

本案例的优化问题可以定义如下:

  • 单目标函数:最小化料斗的surface Mass

  • 约束:料斗的Equivalent Stress Maximum小于1e+08 Pa

  • 自由参数:料斗surface Thickness可以在0.001 - 0.020 m之间

然后,Workbench将使用Design Exploration来搜索定义问题的可行解决方案。

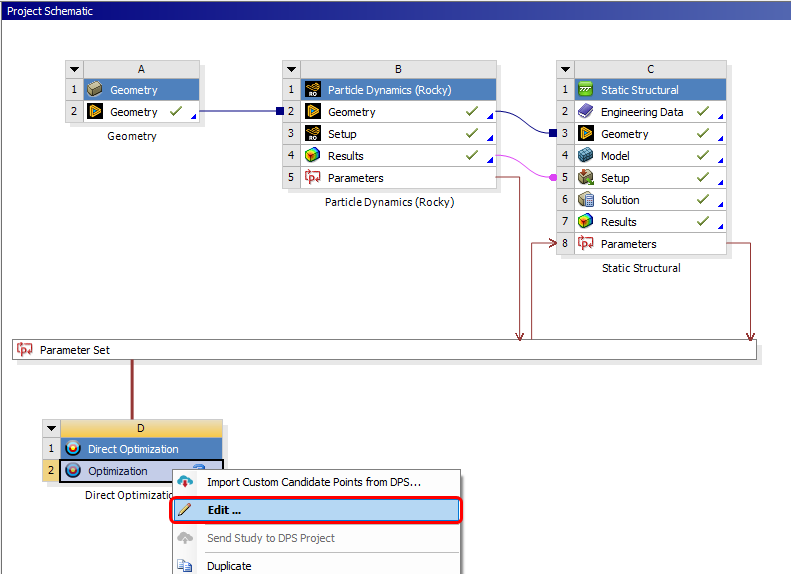
让我们从定义一个新的Direct Optimization研究开始。

  1. 切换回Project选项卡。

  2. Toolbox面板的Design Exploration下,将Direct Optimization拖动到Project Schematic上,并将其放在Parameter Set模块下。

     

  3. 在新的Direct Optimization模块中,右键单击Optimization组件,然后单击Edit

     

  4. Outline of Schematic D2: Optimization窗口中,选择第一个Optimization项。

  5. Properties of Outline A2: Optimization窗口中,查看设置但将所有参数设置为默认值(如图所示)。

     

  6. Outline of Schematic D2: Optimization窗口中,选择Objectives and Constraints项(如图所示)。

  7. Table of Schematic D2: Optimization窗口的第3行,定义ParameterObjective Type(如图所示)。

  8. 第4行,定义ParameterConstraint TypeConstraint Upper Bound(如图所示)。

     

  9. Outline of Schematic D2: Optimization窗口的Domain | Static Structural (C1)下,选择P2 - surface\surface Thickness项。

  10. Table of Schematic D2: Optimization窗口的第3行,定义Lower BoundUpper Bound值(如图所示)。

     

  11. 单击Update按钮运行优化案例。

     


注意:  由于正在计算许多新的耦合案例,因此该优化步骤可能需要一些时间才能完成。


许多耦合的DEM-FEA案例使用不同的参数运行,这些参数在约束集内变化(大约20个场景)。

随着各种案例的完成,您可以看到所使用的参数值以及使用这些值获得的结果。

  1. Outline of Schematic D2: Optimization窗口,选择Raw Optimization Data(如图所示)。

  2. Table of Schematic D2: Optimization窗口中,请注意,每个完成的案例及其参数值都列在单独的一行中。

     

    当所有案例都完成时,我们可以查看最终结果。

  3. Outline of Schematic D2: Optimization窗口的Results下,选择Samples(如图所示)。

  4. Table of Schematic D2: Optimization窗口中查看信息(如图所示)。

     

根据这些结果,我们可以得出以下结论:

  • 值最接近目标和约束的三种案例被视为候选案例。

  • Candidate Point 1(深蓝色绘图线)显示,通过将surface Thickness减小到0.0086 msurface Mass可以减小到980.48 kg,同时仍保持在我们定义的Equivalent Stress Maximum阈值内。

  • 由于Candidate Point 1代表了此设计优化所允许的最大应力值,因此可能会选择另一个允许稍大质量但导致较低应力值的候选点。

12.2.9. 结论

这样就完成了本教程的第二部分

通过Ansys Workbench,Ansys Static Structural - Mechanical使用之前由Rocky计算的颗粒力设置并运行FEA仿真。

在本教程中,您可以:

  • 向Mechanical提供Rocky DEM结果

  • 在Mechanical中设置和处理FEA仿真

  • 使用Workbench中的关键输入和输出参数,在Design Exploration中设置和运行新的优化案例

下一步是什么?如果您成功完成了这个部分,那么您就可以进入下一个教程了。