Working with version-controlled Tables

Version control ensures that changes made to folders, records, and data are tracked and managed.

When version control has been enabled on a Granta MI Table, the records in the Table all have a version state which determines whether or not users can see and/or edit them.

Version state Description
Unreleased

This is the 'unapproved' version of the record. Unreleased records are not visible to Read users.

When MI Viewer is in Edit Mode, Write users can:

  • See Unreleased records in the Browse tree.
  • Access Unreleased records via the datasheet View > Version History and, from there, add them to the Record List/copy them to the clipboard.
  • Edit the data and properties of Unreleased records.
Released This is the 'approved' version. Released records:
  • Cannot be edited.
  • Appear in the Browse tree for all users.
  • May be accessed by all users via the datasheet View > Version History.
Superseded This is a released version of the record that has been 'superseded' by a later released version. Superceded records:
  • Cannot be edited.
  • Do not appear in the Browse tree for any users.
  • May be accessed via the datasheet View > Version History.
Withdrawn This is a version of the record that was released and subsequently 'withdrawn'. Withdrawn records
  • Cannot be edited.
  • Are not visible to Read users anywhere in the user interface.
When MI Viewer is in Edit mode, Write users can:
  • See Withdrawn records in the Browse tree, but only when the Show Withdrawn Records application option is set.
  • Access Withdrawn records via the datasheet View > Version History option.

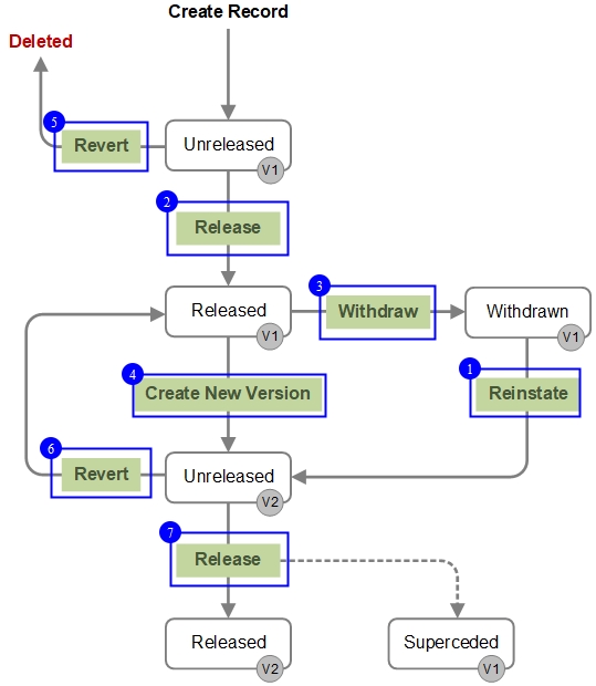
Records may be moved from one state to another as follows:

  1. Reinstating a record, folder, or Table
  2. Releasing a record, folder, or Table
  3. Withdrawing a record, folder, or Table
  4. Creating a new, Unreleased version
  5. Reverting a record, folder, or Table
  6. Reverting a record, folder, or Table
  7. Releasing a record, folder, or Table

Note also that the Bulk Edit Version Control tool can be used to Release, Revert, Withdraw, or Reinstate a number of records at the same time.