The following topics describe the modeling decisions and specifications:
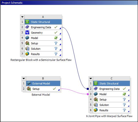
Figure 44.6: Project Schematic shows the setup in Workbench. The rectangular block is modeled using a 3-D Static Structural analysis system (A in the figure). The rectangular block geometry is provided in two equivalent input files: one created in SpaceClaim (Rect_Block_TD_WB_016.scdoc) that is supported on Windows only, and one created in DesignModeler (Rect_Block_TD_WB_016.agdb) that is supported on both Windows and Linux. The geometry is attached as described in Attach Geometry/Mesh in the Mechanical User's Guide
The X-joint pipe is modeled using an External Model system to import the mesh file (xjoint_pipe_with_warped_flaw.cdb, which is included in the downloadable input files). The setup cell of the External Model system is linked to the model cell of a second Static Structural analysis system (B and C in Figure 44.6: Project Schematic).
The Engineering Data cells of the rectangular block model (A) and the X-joint pipe model (C) Static Structural analysis systems are linked so that they share the same material properties, described previously in Material Properties.
The rest of the modeling specifications are made in the Mechanical application. The analysis makes use of Named Selection objects to define the crack and set boundary conditions in both the rectangular block and the X-joint pipe models. Local coordinate systems are also used in both models to define the crack coordinate system.
The features and parameters used to specify crack modeling is described for both models:
The figure below shows the scoping and settings of the Semi-Elliptical Crack object used for crack modeling in the rectangular block model.
The Semi-Elliptical Crack object generates the recommended SOLID186 elements around the crack front as shown in the figure below.
A Pre-Meshed Crack object with body scoping and the settings shown below is used for Crack modeling in X-Joint Pipe model. This approach uses the external mesh, which already has a compatible crack mesh defining the crack front, top, and bottom faces meshed with SOLID186 elements around the crack front.
Named Selection objects and local coordinate systems are used to define Crack and boundary conditions in X-Joint Pipe model (see "CMCRACKTIOPNODES(B2)" and "CS_Crack" in the figure below).
Fracture parameter computation commands (CINT) are sent to the solver according to the settings of the Semi-Elliptical and Pre-Meshed Crack objects and Fracture Controls specified in Analysis Settings.




