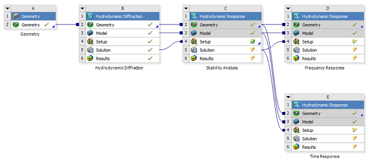
Propagating an object creates a linked copy of that object in every downstream analysis system. This operation is useful where an environment object in a Stability Analysis system should be re-used in subsequent Frequency Statistical Analysis and Time Response Analysis systems. Figure 6.1: Project Schematic of Linked Hydrodynamic Response Systems shows a schematic for such a case.
Linked objects created by a propagate operation cannot be edited. The Name of the linked object is prefixed with a ^ symbol to indicate that it is linked to an upstream environment object. Figure 6.2: Project Outline with Linked Environment Objects shows an example of environment objects that have been propagated into two downstream systems.
Changes to a property in the original object are reflected in the linked copies, so that the environment remains consistent throughout the different analyses. This also applies to Parameters (see Parameters); parameterizing a property in the original object effectively parameterizes the same property in any linked copies.

