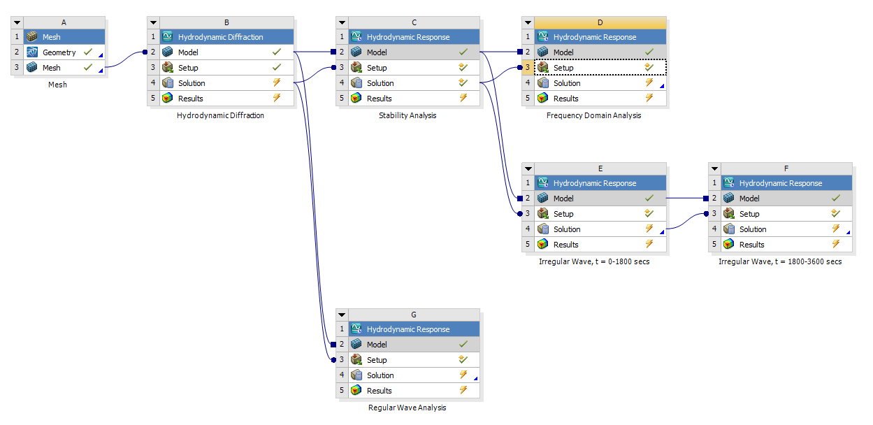
In a set of linked systems, the first Hydrodynamic Response system must be connected to an upstream Hydrodynamic Diffraction system.
For internal meshing, the Hydrodynamic Response system must share the Geometry, Model, and Solution cells of the Hydrodynamic Diffraction system (see Figure 4.2: Connected Hydrodynamic Systems with internal meshing).
For external meshing, the geometry cell is not available in the Hydrodynamic Diffraction system, so only the Model and Solution cells are shared (see Figure 4.2: Connected Hydrodynamic Systems with external meshing).
Note: When you drop the Hydrodynamic Response system on the Hydrodynamic Diffraction system in the Project Schematic, you are given different options of sharing cells with the Hydrodynamic Response system. Only connect the systems to include transferring the Solution from the Hydrodynamic Diffraction system. If this cell is not shared, the subsequent analysis will not work.
Hydrodynamic Response systems can be configured for a number of different analysis types using the Computation Type option. See Hydrodynamic Response Settings for more details on computation types. Changing the Computation Type setting for a Hydrodynamic Response analysis affects the types of systems to which you can share data downstream. Table 4.2: Valid System Connections shows how computation types can be connected.
Table 4.2: Valid System Connections
| Upstream System | Valid Downstream Systems | Notes | ||||
|---|---|---|---|---|---|---|
| Hydrodynamic Diffraction |
| When two Hydrodynamic Diffraction systems are connected, only the Geometry and Model information is shared (only Model information if external meshing is used). | ||||
| Hydrodynamic Response: Stability Analysis |
| If you are performing a Stability Analysis and connect a downstream Stability Analysis, the downstream system uses the position computed in the upstream system as the starting position. | ||||
| Hydrodynamic Response: Time Response |
| If you are performing a Time Response Analysis and connect a downstream Time Response Analysis, the downstream system begins its simulation at the end time step of the upstream system. | ||||
| Hydrodynamic Response: Frequency Domain Analysis |
|

