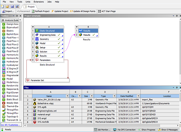
The Files pane shows a list of all files associated with, and added to, the project. It enables you to see the name and type of file, the IDs of the cells the file is associated with, the size of the file, the location of the file, and other information.
For more information on how to manage and work with the files shown in the pane, see Working in the Files Pane.
