When data is available for an item, the Outline pane presents data in a summary form. You can access the Outline pane in the Project tab, the Parameter Set tab, the Parameters tab, or the tab for any cell in a Design Exploration or Engineering Data system.
To open the Outline pane, double-click the Parameter Set bar or a system cell. Or, right-click the cell and select from the context menu.

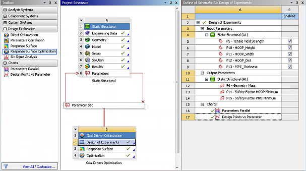
Examples of the Outline pane include the Outline of All Parameters in the Parameter Set tab and the Outline of Schematic in an application tab.
For information about using the Outline pane for parameters and design points, see Working with Parameters and Design Points.