When you are running multiple analyses that are using the Fatigue Tool and Damage results, you can use the Fatigue Combination object to combine or sum-up the damage results, generated by individual Fatigue Tools , from each analysis. The feature enable you to create a sum total of the damage results from multiple systems.
Important: If you have imported a legacy database (wbpj or wbpz), you must first clear the data of any existing Fatigue Tools, and re-evaluate the results, in order to then use the Fatigue Combination feature.
Workflow
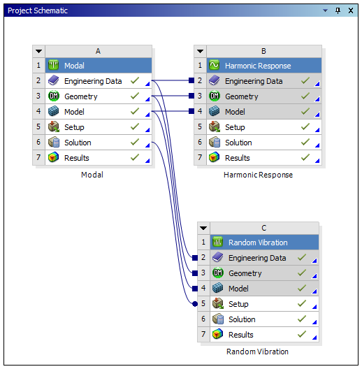
From the Workbench Project Schematic, configure your analysis. The example illustrated here includes a combination of Modal, Harmonic Response, and Random Vibration analyses.

For your target analyses, insert Fatigue Tools and Damage results.
Important: For the Fatigue Combination feature to work correctly, the first Damage result in each Environment must be scoped to .

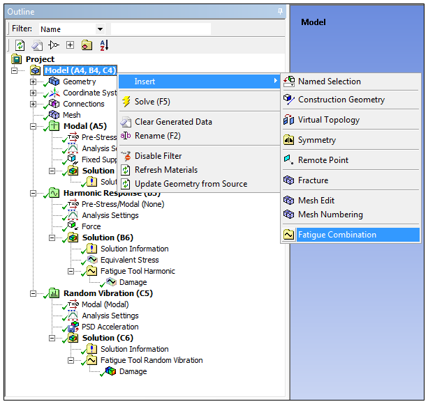
Select the Model object, right-click the mouse and select > .

As illustrated below, when you select the Fatigue Combination object, the Worksheet displays. The Worksheet enables you to add rows and specify, from a drop-down menu, the desired Environment, Fatigue Tool, and you can specify a Scale Factor of the Damage results that you wish to
sum. The default Scale Factor is 1.
No Details view categories or properties exist for this object. See the Fatigue Tool object reference page for the Details associated with Damage results.

Once the Worksheet is complete, insert a Damage result to the Fatigue Combination object using the Fatigue Combination option or by right-clicking the mouse on the object or in the Geometry window and select > . As needed, specify available Damage object properties. Once complete, evaluate the result.
