
Magna's KULI software is used to simulate and optimize the thermal management system for automotive applications. This custom integration provides the interface between the KULI simulation software and optiSLang It allows you to define and vary parameters of the energy management model and read response values after running the simulation.
The interface is created using a Python API and the COM interface. Given the *.scs file, all possible parameters (actors) that allow the configuration of the simulation model and all available sensor variables are read. Using drag and drop, you can register a selection of actors and sensors as optiSLang input parameters or responses, respectively.
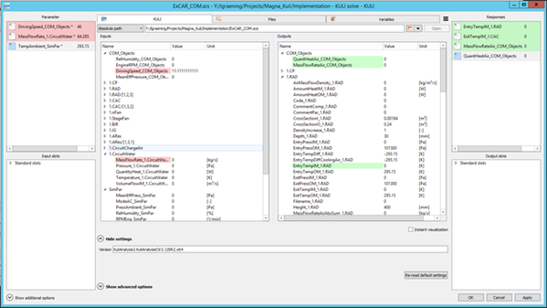
For an example, see the following screenshot of the KULI integration dialog box:

To enable the integration, type the full Program ID (PID) of the KULI installation into the Version field.
The PID is one of the following:
For KULI versions less than 13.0:
KuliAnalysis2.KuliAnalysisCtr2.whereVERSIONVERSIONis the version number.For example, for KULI 6.2 the PID is
KuliAnalysis2.KuliAnalysisCtr2.6.2.For KULi versions greater than or equal to 13.0:
KuliAnalysisServer.KuliAnalysisCtr2.whereVERSIONVERSIONis the version number.For example, for KULI 13.1 the PID is
KuliAnalysisServer.KuliAnalysisCtr2.13.1.
You can switch to a hierarchical view to see a structured list of actors and sensors. To do this, in optiSLang select > , and scroll to the Customization section.
Using drag and drop, the KULI integration node can be placed onto the Scenery pane or an existing parametric system. The solver wizard can be used to generate a complete parametric system integrating the KULI node. Once the KULI integration is executed, the specified input parameters are set, the KULI simulation is started and all the specified responses are read into optiSLang.

Note: If KULI has been installed with administrator privileges, it does not run properly as a standard user. This is also the case if optiSLang tries to connect to KULI. If optiSLang is run as standard user, the KULI program does not work. Either optiSLang has to be run as an administrator or KULI must be installed for standard users.
Run Options
This node has general Run Options. The number of supported options is individual for each node.
Supported Versions
See the Supported Integration Versions table.
Limitations
The loaded file's saved version must match the installed KULI version. For example, if you have KULI 19.0 installed, you cannot open a file saved in KULI 17.0, or vice versa. The file version and the installed software version must be the same.