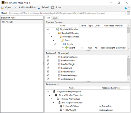
ModelCenter MBSE Connector
The ModelCenter MBSE Connector provides an interface to ModelCenter MBSE from within ModelCenter.
For more information on the ModelCenter MBSE Connector, click the Help button
on the Plug-In.
The ModelCenter MBSE Connector provides an interface to ModelCenter MBSE from within ModelCenter.
For more information on the ModelCenter MBSE Connector, click the Help button
on the Plug-In.