Analyzing Ansys EM Models in Workbench
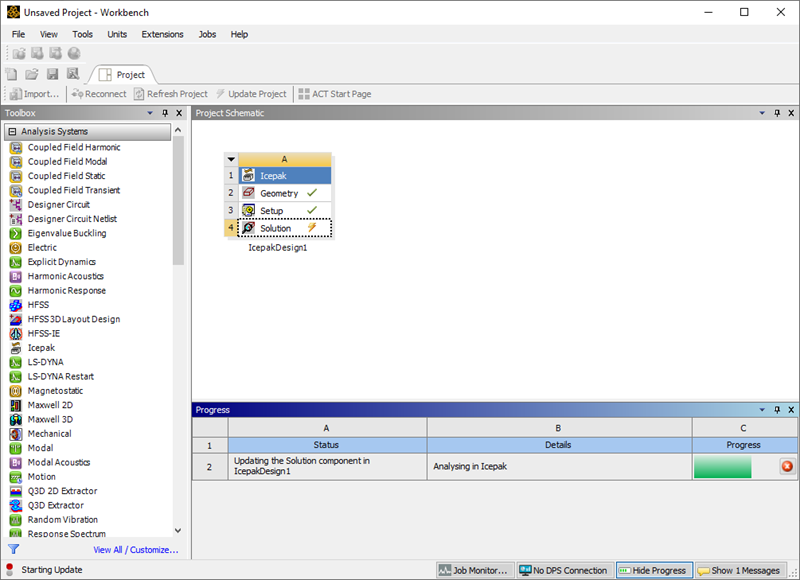
You can use Workbench's Update command to run analyses in the integrated Ansys Electromagnetics project. Progress information is also shown in Workbench.
|
Icepak® Help |
You can use Workbench's Update command to run analyses in the integrated Ansys Electromagnetics project. Progress information is also shown in Workbench.
Ansys Electromagnetics Suite 2025 R2 - © ANSYS, Inc. All rights reserved. - Contains proprietary and confidential information of ANSYS, Inc. and its subsidiaries and affiliates.