|
RBDエディタ |
バージョン 2021 R2 の特色の一つは、信頼性ブロック図 (RBD : Reliability Block Diagrams)です。ARP4761では、依存図(DD : Dependence Diagrams) とも呼ばれています。新しいRBDエディタでは、従来の直列構成と並列構成に加え、ブロック階層、複数回発生ブロック、特別な多数決ゲート、その他がサポートされています。図形エディタには、ドラッグ&ドロップやドロップによる挿入といった便利な編集機能、柔軟な自動レイアウト等が備わっており、簡単なモデリング作業でRBDの作成を可能にします。
![]()
FTAと同様、ブロックはベースとなるSysML設計と密接に連携しており、故障率、故障モード、また安全機構との整合性を最大限に保つ事を可能にします。RBDの評価計算には、信頼度、不信頼度、(不)稼働率、最小カットセット、重要度指標等、FTAモジュールと同等の評価機能が備わっています。 |
|
RBDからFTAへの接続 |
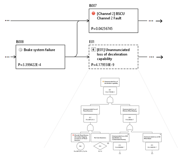
故障モードがすでにフォールトツリーとして存在しているか、またはFTAを使ってモデル化した方がより直感的であると感じる場合のために、RBDエディタには、両方の分析手法の接続を可能にする転送ブロック が用意されています。FTAの転送ゲートと同様、任意のトップレベル事象、中間事象、または基本事象をRBDに接続する事ができます。
![]()
|
|
RBDからフォールトツリーの導出 |
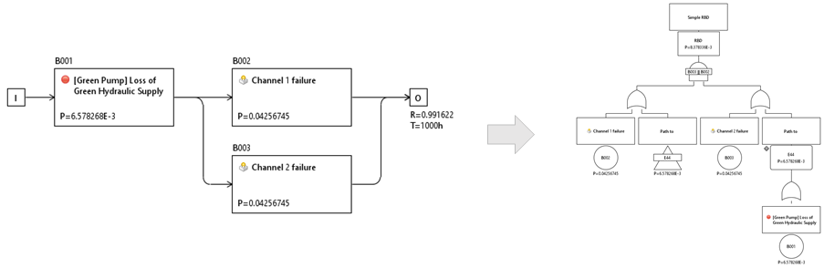
RBD(またはその一部)からそれと同等のフォールトツリーが生成できると、FTAの中でそれを直接使用したり、フォールトツリーの利点を生かしつつ故障ロジックを変更したりするのに役立つ場合があります。それで、任意のRBD(あるいは複合ブロック)から「FTAを導出」する機能が実装されています。ブロック・ロジックをフォールトツリーへ変換するというシンプルな機能ですが多目的で使用する事ができます。
![]()
|


