20.2. Reliability Block Diagrams (RBD)

RBD Editor

Version 2021 R2 features now the analysis technique Reliability Block Diagrams (RBD), sometimes called also Dependence Diagrams (DD) in ARP4761. The new RBD editor supports classical series and parallel configurations, block hierarchies, multiple occurring blocks, special voting gates, and more. The graphical editor supports convenient drag&drop/drop-insert editing capabilities with flexible auto-layout that makes RBD creation an effortless modeling activity.

As with FTA, the blocks are well connected to an underlying SysML design for failure rates, failure modes, or safety mechanisms for maximum consistency. Evaluation of an RBD computes reliability, unreliability, (un-)availability, minimal cut-sets, importance measures, and hence provides equally conclusive assessment features as our FTA module.

RBD to FTA Connection

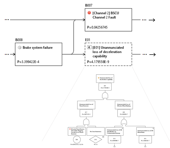
If failure models exist already as fault trees or you think it would be more intuitive to model them using FTA, the RBD editor provides transfer blocks that let you connect the two analysis methods. Similar to an FTA transfer gate, you can hook in any top-level, intermediate, or basic event into an RBD.

Derivation of fault trees from RBDs

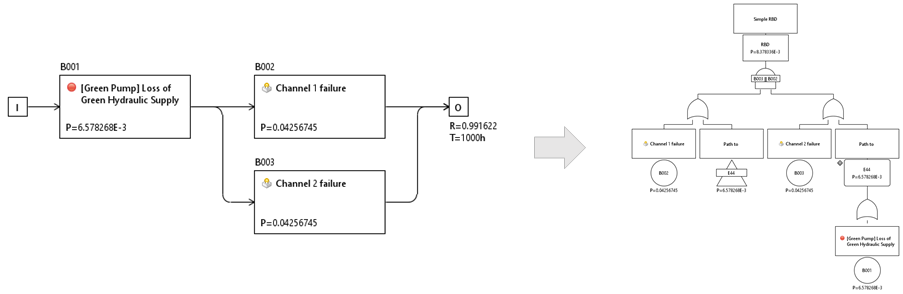
Sometimes it is useful to generate an equivalent fault tree from an RBD (or parts of it) to either use it directly in an FTA or adapt the fault logic in a way where fault trees come in more handy. For this purpose we provide you with a swiss knife feature to "Derive FTA..." from any RBD (or complex block): simply convert the block logic into a fault tree!